
当上海拍牌遇上flash停服 制图:IT时报
30秒快读
1、1月23日11点30分,2021年上海第一次车牌拍卖结束,几人欢喜几人惆怅。
2、尽管“服务器卡爆了”“出不了价”还是常见的吐槽,但至少另一个曾被担忧的情况并未形成大规模影响,由于提前做了预警,国拍顺利过了“Flash停服”这个关口。
3、2020年12月31日,Flash正式停服,依然有不少“后知后觉”的网站没有做好过渡,有些还涉及民生。
11天前,某铁路车务段公众号发文,由于Flash Player停用,导致列车运行图无法查看,全段的运输生产面临重大危机。

图源:网络
尽管整个解决过程在专业人士看来有些“儿戏”,却也为其他服务敲响了警钟。
“卒”于2020年12月31日的Flash,曾贯穿21世纪初整个互联网,活跃于视频、动画、小游戏、QQ空间等网页,尽管Flash的母公司Adobe已经在 2017 年宣布了停止使用 Flash 的计划,但直到正式停用的2021年,依然在不少“后知后觉”的网站留有些许印记,而这些印记便可能带来大麻烦。
《IT时报》记者调查发现,截至目前,一些政务网站上依然有基于Flash开发的元素存在,如果用户浏览器是新版本,原有的动画视频可能显现不出。极端情况下,如果登录验证码采用了Flash,很可能因不能显现而无法正常使用。
专家建议,一方面,政府、企事业机构应尽快更新自己的系统,另一方面,用户遇到旧系统Bug时,更换浏览器一般可以解决问题。
01 国拍系统顺利迁移
1月拍牌日前,“上海国拍”公众号一条提示连续4天置顶:“Adobe宣布Flash Player于2020年12月31日终止服务,参加非营业性客车额度拍卖会的客户,请优先选择使用Windows操作系统的IE11、Microsoft Edge、Firefox最新版本的浏览器或MacX操作系统Safari最新版本的浏览器。”

本月拍牌,上海国拍正式上线了支持H5版本浏览器的拍牌系统,这是继2015年从客户端改为网页版后的第一次改版,这意味着,服役多年的Flash正式从国拍系统退出。
1月22日和23日,记者连续两天登录国拍网测试地址、模拟拍牌系统和正式拍牌系统,结果显示,国拍指定的IE11、Microsoft Edge、Firefox、Safari,以及最新版的QQ(兼容模式)、搜狗(兼容模式)、360浏览器(兼容模式)可正常登录,但谷歌Chrome浏览器无法登录。
Chrome浏览器无法登陆国拍测试平台,而Edge浏览器可以
“新国拍系统基于指定内核(EDGE内核、版本号为11的IE内核、FireFox内核、Safari内核)浏览器的HTML5编写,因此Chrome内核的浏览器(Chrome、QQ/搜狗/360极速模式)无法登录。”计算机专业人士王杰(化名)告诉《IT时报》记者。
Flash曾流行于21世纪前十年,各种基于Flash的网页游戏、动画、电子贺卡、开心农场、QQ餐厅层出不穷,最近几年,从苹果拒绝支持开始,Flash越来越没落,直至,HTML5的出现。
Flash创作者被称为闪客,图为闪客帝国时代网页截图,图源:网络
朱志强的小小系列动画,是Flash时代的一个经典作品,图源:网络
“最早人们使用Flash是页面动画的需要,HTML是网页的母语,现在用H5,浏览器自身就能做到的事情,干嘛还要去麻烦Flash这个‘小三’。”一位工程师如是说。
2017年7月,Adobe宣布,将在2020年停止对Flash Player的支持。2020年12月8日,Adobe发布了Flash Player中国大陆以外所有地区的最终版本,并宣布2021年1月12日起禁止内容在Flash Player中运行。
2020年12月,国拍系统上线H5系统试运行,与Flash系统并行测试,为拍牌用户提供了过渡方案,这也为本月H5系统独立运行奠定了基础。

从结果来看,两位“拍牌黄牛”向记者证实,并未发现更换系统造成重大影响。
02 老旧系统、网站仍受影响
虽然国拍系统顺利迁移,但铁路系统事件仍让人困惑,Flash停用究竟对用户影响几何?
“绝大部分视频网站早已完成了从Flash到H5的迁移,对普通用户影响不大。但有部分政府网站、企业系统网站、游戏网站可能受到一定影响。”业内人士凌风(化名)告诉记者。
最直接的影响可能是网站视频无法播放、验证码无法登陆。
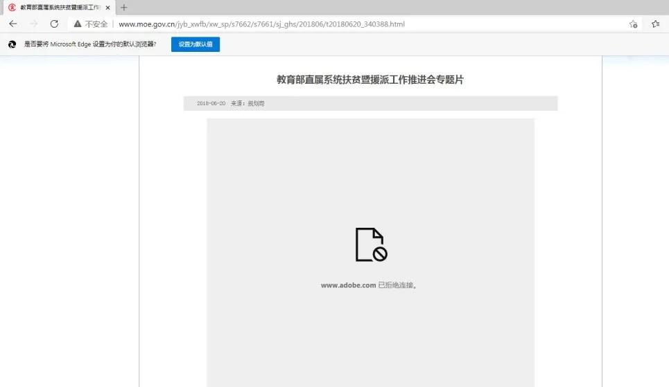
教育部官网上,一部2018年宣传片,使用最新版Microsoft Edge、Chrome和Safari均无法打开,页面提示“请安装Flash插件”,但点击后访问却被拒绝。

烟台市人社局官网上的动画头图,在最新版浏览器里,也是一片空白。

业内人士分析,由于国情,国内不少企业早年开发的老旧系统、某些地方政府和事业单位的网站和系统大多借助了Flash,登录时的验证码、图片的显现、上传数据等等功能都与Flash有关。
以国拍系统为例,如果不更新系统,一旦Flash停止使用,很可能出现验证码无法显示、无法上传数据等Bug,上述铁路系统的运行图不显示,也基于此。
另一个受影响较大的可能是网页游戏。放学后玩几把少女换装游戏是80、90后女孩们的青春回忆,连连看、斗地主至今还是不少爷叔的消遣与交际。如今,Flash停了,小游戏还能玩吗?
记者用以上三种浏览器登录7k7k小游戏网站,在打开一款消消乐游戏时,Safari直接屏蔽,Edge和Chrome则提示“当前浏览器无法运行Flash继续游戏,可使用支持Flash的第三方浏览器(360安全浏览器或搜狗浏览器)。”

4399小游戏网站中央,也列着大字提示:“如果您无法开始Flash游戏,可使用360浏览器极速模式访问本站。”
“Microsoft Edge、IE11、Safari 14、Chrome 88、FireFox 84以上的浏览器版本已明确禁止Flash Player,但国内大部分浏览器内核版本较低,只要低于Chrome 88,就能继续加载Flash插件。”王杰表示。
果然,记者改用360和搜狗浏览器后,教育部宣传片、人社局头图和小游戏都“回来了”。
记者又尝试使用QQ浏览器,首次安装时,下方会附加“安装Flash”选项,即便未勾选,遇到Flash内容时,QQ浏览器也会有安装弹窗提示,按照提示依然可以进行安装。
03 Flash为何偏爱中国大陆用户?
细心的读者可能会问,Flash停用了,为何还能继续下载Flash Player?
1月19日,上述铁路车务段事件发生一周后,一家公司的声明惹人注目。
该公司称,Flash Player在中国大陆地区仍可正常使用,用户可前往Flash中国官网(flash.cn)下载最新版本Flash Player。这便是业内熟知的“中国特供版”。

2020年12月Abode发布的Flash Player最终版,版本号是30,彼时,Adobe意味深长地称其为“中国大陆以外所有地区的最终版本”,而记者测试时发现,QQ浏览器支持的Flash Player版本号为34,这说明1个月内,中国大陆的Flash Player又迭代了4次。
记者查询发现,目前提供“中国特供版”Flash的是重庆重橙网络科技有限公司(以下简称重橙网络)。
2018年2月,重橙网络与Adobe公司达成战略合作,全权负责Adobe Flash Player在大陆地区的发行与运营。2020年6月,Adobe重申,将在2020年后继续与重橙网络合作并支持其在中国大陆地区对Flash的独家发行与维护。

网友将重橙网络代理运营的Flash称为“中国特供版”。
记者在企查查发现,重橙网络成立于2017年11月,Adobe对Flash宣判“死刑”之后。
2018年,有网友爆料“中国特供版”Flash的《Helper Service服务协议》出现“重橙可能会通过该程序收集用户的上网信息”、“如第三方愿意承担与重橙相等的隐私保护责任的,则重橙可在合理范围内对用户信息进行披露”字样,被曝光后,重橙网络修改了协议。
最新《Helper Service服务协议》上,重橙网络表示:“在无法从数据中定位到具体自然人个人身份的前提下,我们可能基于如下目的与第三方主体(例如关联公司、服务供应商、承包商、代理、广告合作伙伴、应用开发者等)分享单独的设备信息和日志信息。”
也就是说,在脱敏的情况下,使用Flash的用户数据是可以被用于商业目的,隐私问题成为用户最关心的问题。
此外,Flash中国官网显示,目前大陆用户除了官网版Flash之外,还有大厅版、企业版、教育版三个版本,其中企业版可以帮助解决Flash更新等问题,400台起订,每年每台设备30元。以此估算,一家企业至少要交12000元。

备受诟病的是大厅版,这是一个预装了许多第三方软件的Flash,其《Flash大厅版使用协议及隐私保护政策》称:“第三方产品不归Adobe所有或提供。Adobe不控制、担保或承担第三方产品的责任。”
搜索引擎上,不少用户吐槽,装了大厅版后莫名出现了新闻推荐弹窗,大有 “流氓软件之风”。

王杰建议,“如果可以,尽量安装版本号30以下的官方版Adobe Flash Player,或直接使用预装了Flash Player 30以下版本的360、搜狗浏览器。”
Tips 如何继续访问Flash网站?
无论如何,国内仍有不少网站支持Flash,如果想正常访问这些网站,有什么安全的方法呢?
王杰表示,最简单的方法,是安装预装Flash Player 30版本以下的国产浏览器,如360安全浏览器和搜狗浏览器。注意在安装浏览器时,勾选“安装Flash”选项并查看Flash Player名字和版本号。

安装完毕后,打开浏览器至任意网页的Flash内容,右击可查看版本号。

另一种方法,是在高版本的Chrome、Firefox、Edge 浏览器上,选择安装Ruffle扩展。

Ruffle是互联网档案馆开源发布的Flash模拟器,可以在多个跨平台和老版浏览器上运行Flash文件,其官网提供Chrome/Firefox/Edge浏览器扩展,也可以直接在网页中引用Ruffle JS插件。

作者/IT时报记者 钱奕昀
编辑/挨踢妹
排版/黄建
图片/IT时报、网络
来源/《IT时报》公众号vittimes
